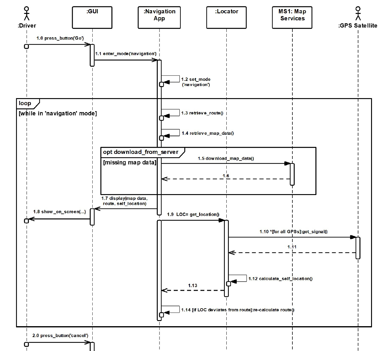
Figure 6: Implementation of use case #2 as an interaction among the components of the functional architecture (Format: UML Sequence Diagram).

figure 6